This website requires JavaScript.
Explore
Help
Register
Sign In
Schaken
/
Firstborn
Watch
2
Star
0
Fork
You've already forked Firstborn
0
Code
Issues
Pull Requests
Packages
Projects
Releases
Wiki
Activity
b8ab71969a
Firstborn
/
Library
/
PackageCache
/
com.unity.render-pipelines....
/
Documentation~
/
Images
/
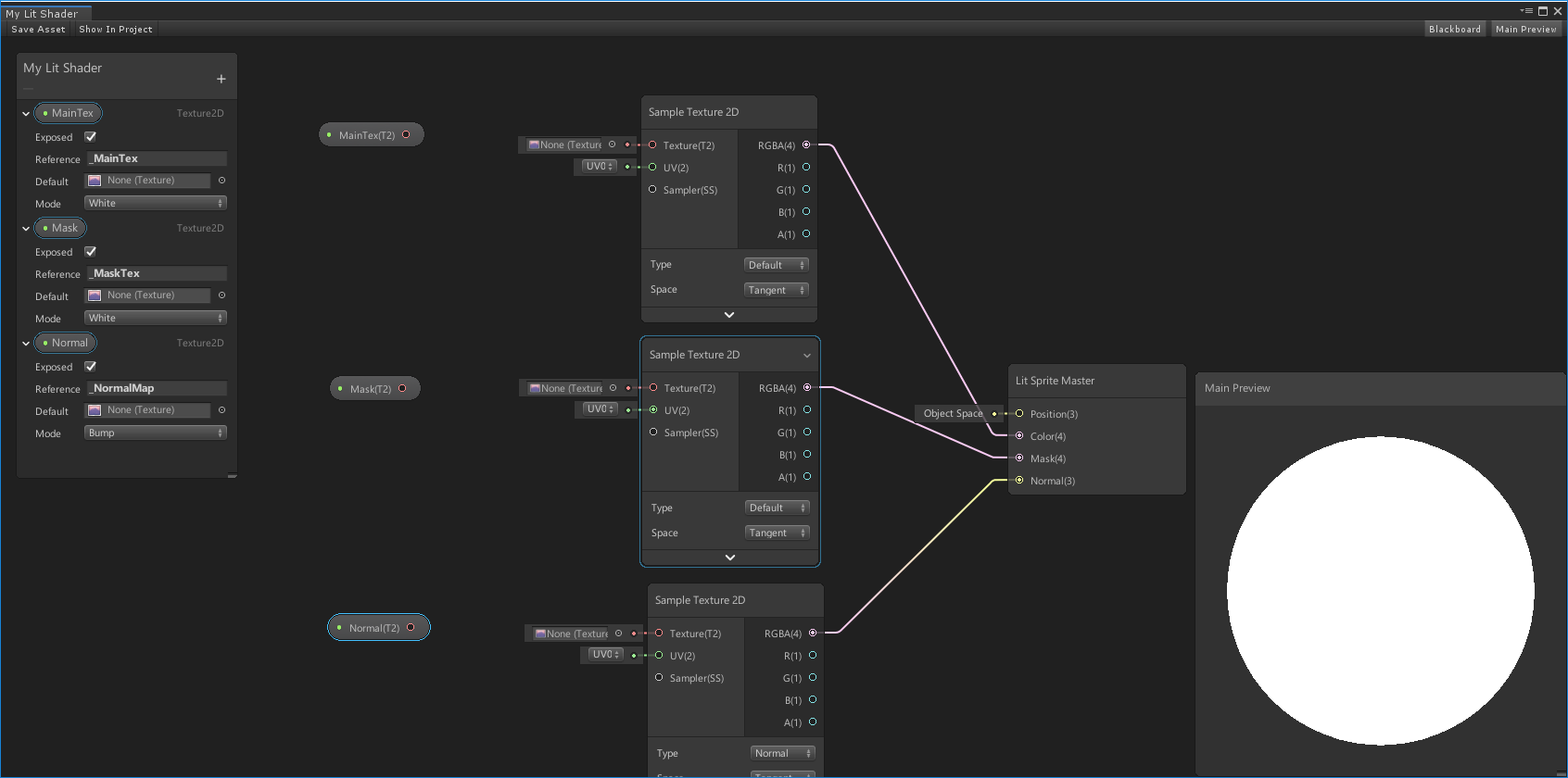
2D
/
image_53.png
Schaken-Mods
b486678290
Library -Artifacts
...
Library -Artifacts
2023-03-28 12:24:16 -05:00
92 KiB
1692x840px
Raw
History